geographer.fr

Deloitte CTF Quals 2019: PatchMe

Published June 11, 2019 • 3 minutes read

PatchMe 🤕 was a task labelled reversing and worth 150 points. It is a PE crackme.

Task Description

We are given a binary that checks whether we are registered or not. There is no serial to input or anything so we can assume that the protection relies on some environmental observations.

Not Registered

Let's load it into IDA and take a look at the imports...

IDA Imports

We can see various functions that allows to interact with the system: RegOpenKeyExA, GetSystemTime, ReadFile... We also have IsDebuggerPresent that we should keep in mind if we decide to do some debugging.

What about the strings?

IDA Strings

And the flag is... looks very promising. If we cross reference, we end up here:

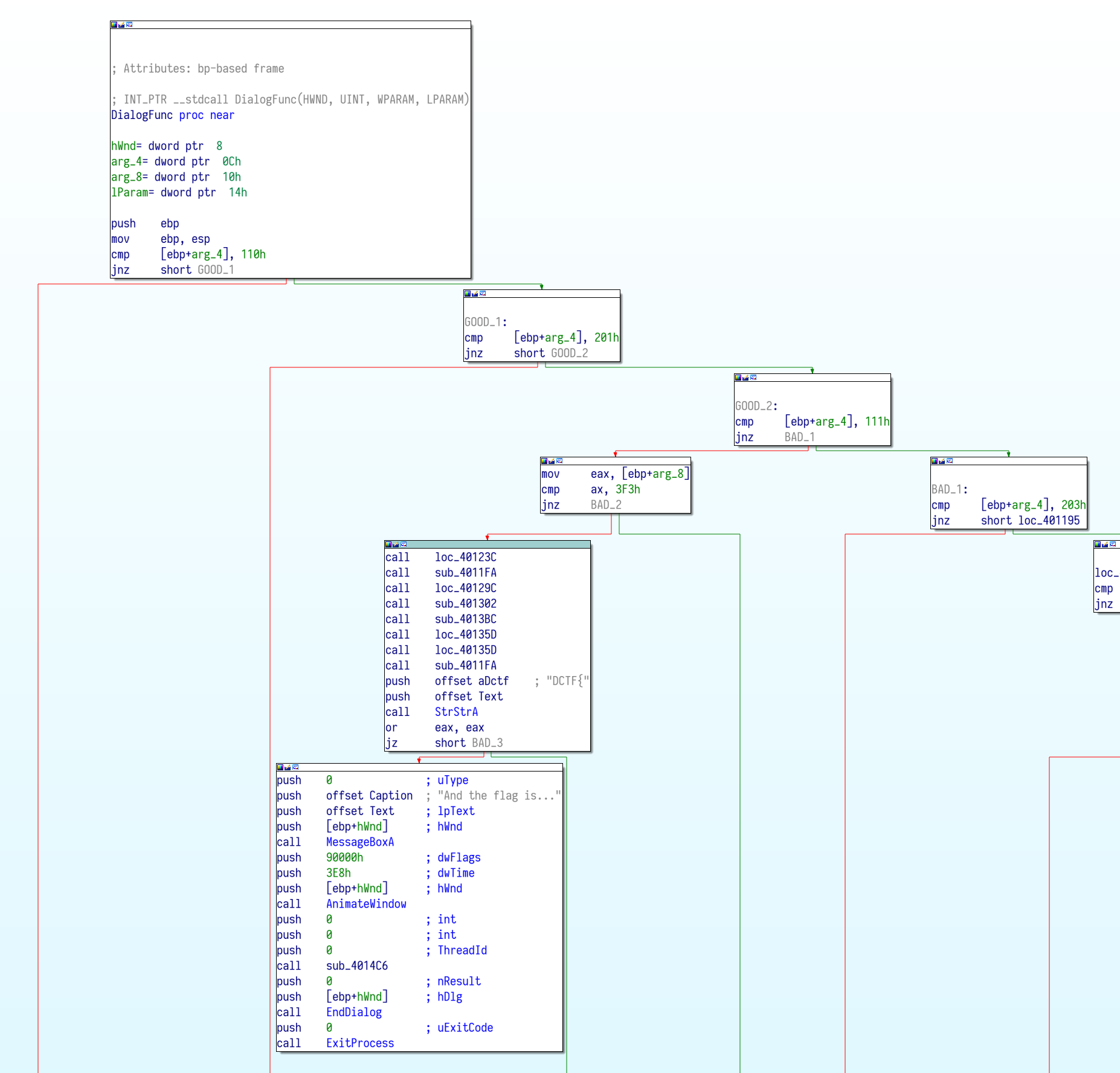
IDA Routinz

This is the top level of the verification routine (offset 0040102B). We can clearly see that we should take the first two jumps, and not take the next two ones.

Then, we have a bunch of calls. The flag is displayed using a message box after that. Let's take a look at one of these calls:

IDA Call

The function does not look very coherent and IDA is not even able to analyse it correctly. If we look at the block on the left, we notice that it performs a xor operation using the bytes that actually correspond to the code of the block on the right (highlighted in yellow). So the function decrypts itself at runtime. All the eight calls follow the same structure. I guess it's time to move to the debugger.

Using x64dbg, we will set a breakpoint on 0040102B (offset of the routine). Then we start to trace, updating the Z flag in order to take the right paths.

Debugger Go

We then reach the first call. We will let the function decrypt itself so that we can analyse it.

Debugger Decrypt

All the decrypted calls follow the same logic. Some external operation (for example, checking if a file exists) is performed. If it fails, a fake and incorrect key is used to update some piece of global memory (which ultimaletly becomes the flag). However, if it succeeds, the piece of memory is updated correctly.

The operations are as follows:

In order to solve the challenge, I traced into each call, manually updating the Z flag when necessary so that the binary would think that all the operations succeeded, when none of them actually did.

Once we passed the calls, the Strstr function is used to check if the global memory chunk contains CTF{, which should be the case if all the calls went smooth.

We can then resume execution and:

Final flag

The final flag is: DCTF{Th353_ch3ck5_4r3_XOR-bit-ant}.

← Back to the index