geographer.fr

Une journée de rétro-ingénierie (01)

Exercice 00

Il faut introduire un peu le monde de Windows. Quelques notions à évoquer :

Il faut insister sur le fait que les fonctions ont souvent des noms explicites, que l'on peut deviner, ça aide. Aussi, le fait que l'API Win32 soit responsable de beaucoup plus de choses que la LibC (périphériques surtout, c'est important pour les étudiants étant donné que ça leur donne un indice sur par où commencer pour la suite).

Si le public est chaud, pourquoi pas lancer des sujets comme le format PE ou l'IAT. Attention, ce n'est pas utile pour le reste de la journée.

Pour la démo IDA, on montre :

Exercice 01

La première chose est de se faire un backup du binaire, on se doute qu'il va y avoir du patching à faire.

On lance le binaire normalement, on nous fait comprendre qu'il va falloir insérer un CD valide...

Heroes 00

On peut jouer en ligne mais pas de contenu solo, le menu NEW GAME est vide :

Heroes 01

On se doute que l'API Win32 propose des fonctions permettant de travailler avec le lecteur CD.

Heroes 02

La fonction GetLogicalDrives permet de récupérer une représentation de tous les disques alors accessibles. Puis GetDriveTypeA nous permet de savoir si tel ou tel disque est bien un CD.

On peut charger le binaire dans IDA. L'analyse prend un peu de temps (~6k+ fonctions, on est sur un jeu quand même). On recherche ces deux fonctions dans l'onglet des imports :

Heroes 03

Les deux fonctions sont utilisées dans une même routine : sub_50C1C0. GetDriveTypeA est également utilisée dans __validdrive mais cette dernière fonction ne nous intéresse pas, malgré son nom aguicheur.

Regardons un peu le code de sub_50C1C0 (que nous appelerons maintenant checkForCD).

signed int checkForCD()
{
  int v0; // eax
  signed int result; // eax
  DWORD v2; // esi
  char v3; // al
  const char *v4; // eax
  int v5; // edi
  _BYTE *v6; // ecx
  char v7; // al
  signed int v8; // ebx
  int v9; // eax
  bool v10; // sf
  unsigned __int8 v11; // of
  char v12; // [esp+20Ch] [ebp-3Ch]
  char v13; // [esp+20Dh] [ebp-3Bh]
  char v14; // [esp+225h] [ebp-23h]
  char v15; // [esp+228h] [ebp-20h]
  int v16; // [esp+22Ch] [ebp-1Ch]
  int v17; // [esp+238h] [ebp-10h]
  int v18; // [esp+23Ch] [ebp-Ch]
  int v19; // [esp+244h] [ebp-4h]

  strcpy((char *)&Text, aDataH3bitmapLo);
  v0 = _open(&Text, 0x8000);
  if ( v0 != -1 )
    goto LABEL_28;
  if ( _chdir((const char *)&Data) == -1 )
    return 3;
  v0 = _open(&Text, 0x8000);
  if ( v0 == -1 )
    return 4;
LABEL_28:
  _close(v0);
  v2 = GetLogicalDrives();
  if ( strlen((const char *)&byte_698838) == 0 )
    goto LABEL_29;
  byte_6839B8 = byte_698838;
  v3 = toupper((char)byte_698838) - 65;
  if ( !((1 << v3) & v2) )
    goto LABEL_29;
  RootPathName[0] = v3 + 65;
  if ( GetDriveTypeA(RootPathName) != 5 )
    goto LABEL_29;
  v4 = *(const char **)(sub_597D00(&v15) + 4);
  if ( !v4 )
    v4 = byte_63A608;
  v5 = _open(v4, 0x8000);
  if ( v16 )
  {
    v6 = (_BYTE *)(v16 - 1);
    v7 = *(_BYTE *)(v16 - 1);
    if ( v7 && v7 != -1 )
      *v6 = v7 - 1;
    else
      operator delete(v6);
  }
  if ( v5 != -1 )
  {
    _close(v5);
    result = 0;
  }
  else
  {
LABEL_29:
    v12 = 0;
    memset(&v13, 0, 0x18u);
    v14 = 0;
    v19 = 0;
    v8 = 2;
    do
    {
      if ( (1 << v8) & v2 )
      {
        RootPathName[0] = v8 + 65;
        if ( GetDriveTypeA(RootPathName) == 5 )
        {
          v9 = v19;
          *(&v12 + v19) = v8;
          v19 = v9 + 1;
        }
      }
      ++v8;
    }
    while ( v8 < 26 );
    v18 = 0;
    v17 = (char)v19;
    do
    {
      v19 = 0;
      Sleep(0xBB8u);
      v11 = __OFSUB__(v18 + 1, 2);
      v10 = v18++ - 1 < 0;
    }
    while ( v10 ^ v11 );
    result = 2;
  }
  return result;
  }

Je n'ai pas reverse toute la fonction mais en gros...

On commence par rechercher le fichier DATA\H3BITMAP.LOD (on ne parle pas encore de CD, mais du répertoire courant) et on sort avec un code d'erreur (3 ou 4) si on ne le trouve pas.

On a ensuite plusieurs conditions qui, lorsqu'elles sont vérifiées, nous font sauter sur LABEL_29. Si on ne valide aucune condition, on finit par obtenir 0 comme valeur de retour, ce qui ressemble à un succès.

Si on saute sur LABEL_29, on a alors d'autres vérifications qui sont effectuées. Quoiqu'il arrive, on retourne alors 2.

Bien que 0 semble clairement indiquer un succès, nous allons regarder la fonction parente (celle qui appelle celle-ci) afin de donner un contexte à ces valeurs :

signed int sub_4ED650()
{
  [...]

  if ( !sub_4F0690() )
    return 1;
  dword_69957C = checkForCD();
  if ( !(unsigned __int8)sub_598210() )
    sub_4F3690(aUnableToInitia);
  if ( !(unsigned __int8)sub_5984A0() )
    sub_4F3690(aUnableToInitia);
  if ( !dword_69957C )
  {
    v3 = 0;
    v4 = 0;
    while ( v3 < dword_69FE3C )
    {
      if ( !_strcmpi((const char *)dword_69FE2C + v4, aH3x2Rne1Smk) )
        goto LABEL_84;
      ++v3;
      v4 += 44;
    }
    v5 = 0;
    for ( i = 0; ; i += 44 )
    {
      if ( v5 >= dword_69FE3C )
      {
        dword_69957C = 5;
        goto LABEL_84;
      }
      if ( !_strcmpi((const char *)dword_69FE2C + i, aH3abab1Smk) )
        break;
      ++v5;
    }
    dword_69957C = 6;
  }
LABEL_84:
  dword_694DA4 = (LPCRITICAL_SECTION)sub_55C720(aButtonWav);
  dword_699258 = 0;
  dword_69925C = 0;
  dword_6976D8 = -1;
  dword_6985BC = 0;
  *((_DWORD *)dword_6994E8 + 80286) = 0;
  strcpy((char *)dword_6994E8 + 128729, aTestH3m);
  *((_BYTE *)dword_6994E8 + 129089) = 0;
  memset(&dword_698998, 0, 0x28u);
  dword_698400 = 0;
  if ( dword_698A34 )
  {
    dword_6989E4 = LoadMenuA(hInstance, (LPCSTR)0x6F);
    v7 = LoadMenuA(hInstance, (LPCSTR)0x71);
  }
  else
  {
    dword_6989E4 = LoadMenuA(hInstance, (LPCSTR)0x6E);
    v7 = LoadMenuA(hInstance, (LPCSTR)0x70);
  }
  dword_6989E8 = v7;
  sub_45DEE0();
  dword_699580 = 1;
  return 1;
  }

J'ai coupé le début de la fonction. On est en fait dans une grosse routine d'initialisation qui se charge de récupérer de la musique, de la vidéo, des sprites... La plupart des opérations sont vitales et conduisent à une sortie prématurée (return ou sub_4F3690) en cas d'échec.

On se concentre sur l'appel à checkForCD. On remarque que la valeur de retour est stockée, on la renomme en result. Si la valeur de retour évalue à false (0), on rentre dans un if qui va exécuter du code supplémentaire.

Ce if ne nous arrange pas vraiment étant donné qu'il peut venir écraser la valeur de result. On pourrait étudier la logique de ce if pour éviter de se faire écraser (on part du principe que 0 indique toujours un succès) mais il est plus simple de carrément sauter tout ce code pour l'instant.

On va donc appliquer les patch suivant :

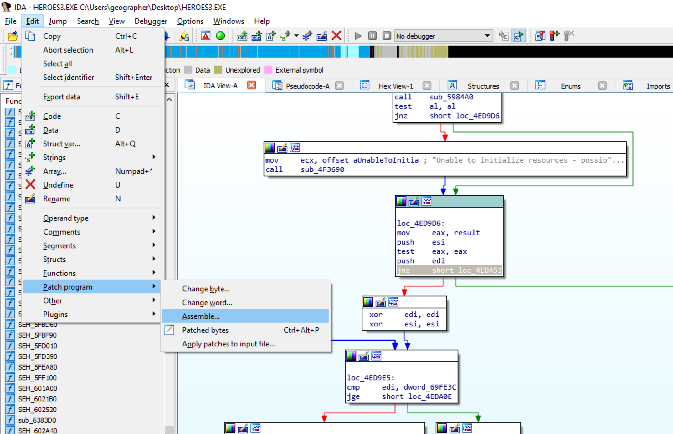
Pour patcher dans IDA : Edit > Patch program > Assemble... :

Heroes 04

Puis on exporte le binaire patché : Edit > Patch program > Apply patches to input files. Les options par défaut sont bonnes, on touche rien.

On remet notre nouveau binaire dans le dossier du jeu, on le lance. Plus de popup et le menu de jeu est rempli :

Heroes 05

Pour ce qui est des différentes valeurs que peut prendre result, on a en fait plusieurs cas :

D'où les différentes valeurs.

Exercice 02

Je touche pas à ça !

Exercice 03

On insiste pour avoir un retour ! Et on indique aux étudiants que s'ils veulent continuer ils peuvent nous envoyer des questions par mail !

← Back to the index